登录后免广告,享受更多奶昔会员权益!
您需要 登录 才可以下载或查看,没有账号?注册
×
居然更新了!直接搜索License Error是搜不到的~
不过,当然有更好玩的办法啦~
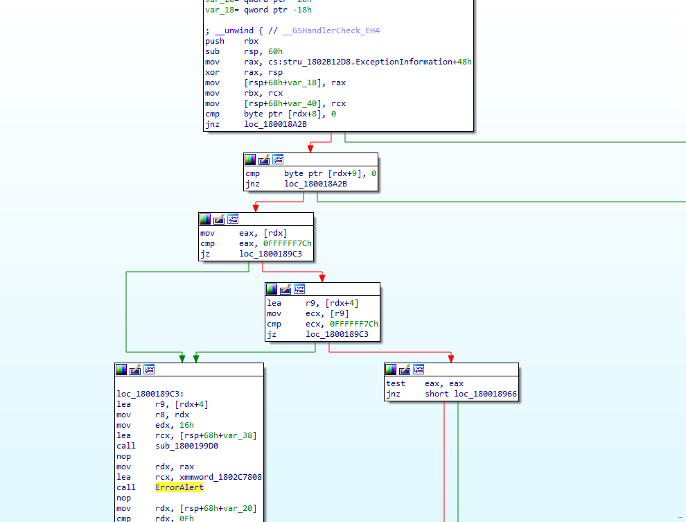
首先,依然是导入IDA,然后我们来看下报错

报错不一样了,怎么办呢?你看啊,一般弹窗都会要求你给标题和内容,那么直接搜索"Live2D Cubism AE Plugin"
Bingo~给他再改个名。。。

然后反查这个函数的调用,发现了这个函数。那么,改名!

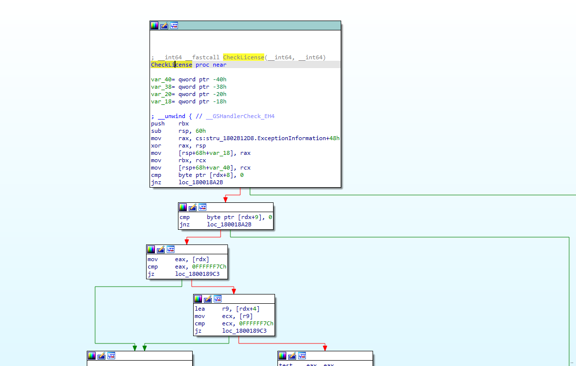
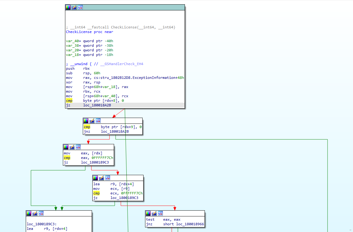
改完名再来看看逻辑,一堆乱七八糟的不用管,只知道这个分支树下大部分都会报错,但loc_180018A2B是不会报错的,到此,逻辑明了了!


我们先浅浅来一个经典JNZ改JZ,导出试一下~

导入没报错~完美!

那么以防万一,直接jnz改jmp~

导出,破解完成~
话说这个还是没啥长进啊。。。。。
使用方法:
将Renderer.aex替换掉C:\Program Files\Common Files\Live2D Cubism AE Plugin\AE版本下的同名文件即可
Live2D Cubism 5 AE R4 Cracked.zip
(6.43 MB, 下载次数: 18)
|